Skip to content
Home SAST Tools Parasoft
Parasoft

Parasoft

NEW
Category: SAST
License: commercial
Suphi Cankurt
Suphi Cankurt
AppSec Enthusiast
Updated March 23, 2026
7 min read
Key Takeaways
  • Parasoft has been building automated testing and static analysis tools since 1987 — making it one of the longest-running SAST vendors with over 35 years of safety-critical industry experience.
  • Offers three language-specific SAST products: C/C++test for C and C++, Jtest for Java, and dotTEST for C# and .NET. Unlike most SAST tools, each bundles static analysis, unit testing, and code coverage in one package.
  • C/C++test is TUV SUD certified for ISO 26262 and IEC 61508 compliance, with qualification kits for DO-178C (DAL-A), IEC 62304, and EN 50128 — covering automotive, aerospace, medical devices, and rail industries.
  • Parasoft supports over 2,500 built-in static analysis rules covering MISRA, AUTOSAR C++14, CERT, CWE, OWASP, and JSF. AI-powered violation prioritization and custom rule creation via RuleWizard help teams focus on the highest-risk findings first.
  • C/C++test Individual plan starts at $35/month billed annually. Compared to multi-language SAST tools like Checkmarx or Semgrep, Parasoft targets compliance-driven teams rather than broad application security.

Parasoft is a compliance-focused static application security testing (SAST) vendor that has shipped automated testing and static analysis tools since 1987, making it one of the longest-running companies in the SAST market. Based in Monrovia, California, Parasoft offers three language-specific products — C/C++test, Jtest, and dotTEST — each combining static analysis, unit testing, and code coverage in a single package.

Where Parasoft stands out from most SAST tools is its deep focus on safety-critical industries. Parasoft supports over 2,500 built-in static analysis rules and is one of only a handful of SAST vendors with TUV SUD certification for ISO 26262 and IEC 61508. Unlike general-purpose SAST tools like Checkmarx or Semgrep, Parasoft ships with tool qualification kits for DO-178C (aerospace), IEC 62304 (medical devices), and EN 50128 (rail) — building its entire workflow around compliance documentation for safety-critical software development.

Product Screenshots

Parasoft DTP Report Center showing requirements traceability dashboard with test coverage metrics, violation counts, and code quality widgets Parasoft DTP Report Center — centralized dashboard with drag-and-drop widgets for requirements traceability, test coverage, violations, and code quality metrics across projects. Source: parasoft.com

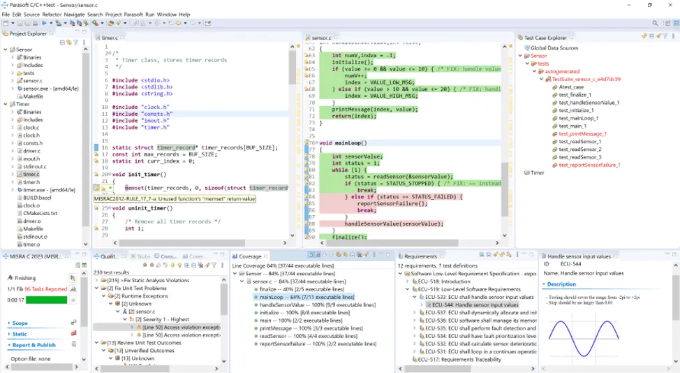
Parasoft C/C++test static analysis interface in Eclipse IDE showing rule violations, code view, and analysis results Parasoft C/C++test static analysis running inside Eclipse IDE — violation list with severity classification, source code view, and detailed rule explanations. Source: parasoft.com

Parasoft C/C++test functional safety compliance view showing MISRA rule checks and code coverage mapping Parasoft C/C++test functional safety compliance workflow — MISRA rule checking with code coverage overlay and compliance evidence generation. Source: parasoft.com

Overview

Parasoft was founded in 1987, originally commercializing parallel computing research from Caltech. During the 1990s, the company pivoted to software testing automation, starting with runtime error detection for C/C++ (Insure++) and expanding to static analysis, unit test generation, and API testing.

Today Parasoft offers a suite of products that span the software testing lifecycle:

  • C/C++test — Static analysis and unit testing for C and C++ (the flagship for safety-critical)
  • Jtest — Static analysis, unit test generation, and code coverage for Java
  • dotTEST — Static analysis for C# and .NET applications
  • SOAtest — API testing and service virtualization
  • DTP — Development Testing Platform for centralized reporting and analytics
  • Insure++ — Runtime memory debugging for C/C++
2,500+ Static Analysis Rules
Built-in checkers covering MISRA, AUTOSAR C++14, CERT, CWE, OWASP, JSF, and Effective C++. Three tunable analysis modes (Fast, Standard, and Aggressive) let teams balance scan speed against analysis depth.
TUV SUD Certified
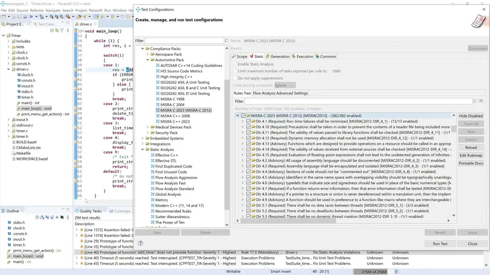
C/C++test is certified by TUV SUD for ISO 26262 and IEC 61508 compliance. Qualification kits automate documentation for DO-178C (DAL-A), IEC 62304, EN 50128, and ISO 21434.
Unified Testing Platform
Each product bundles static analysis, unit testing, and code coverage into one tool. The DTP dashboard aggregates results across projects for compliance reporting and trend tracking.

Key Features at a Glance

FeatureDetails
LanguagesC, C++, Java, C#/.NET (via three separate products)
Analysis EngineControl flow, data flow, and pattern-based analysis with three tunable modes (Fast, Standard, Aggressive)
Built-in Rules2,500+ covering MISRA, AUTOSAR C++14, CERT, CWE, OWASP, JSF, Effective C++
Safety CertificationsTUV SUD certified for ISO 26262 and IEC 61508
Qualification KitsDO-178C (DAL-A), IEC 62304, EN 50128, ISO 21434
Custom RulesRuleWizard visual editor for creating rules without code
AI FeaturesViolation prioritization, remediation suggestions, unit test generation, documentation assistant
IDE SupportEclipse, IntelliJ IDEA, Visual Studio, VS Code
CI/CD IntegrationJenkins, Azure DevOps, GitLab CI/CD, GitHub Actions
ReportingDTP (Development Testing Platform) with 50+ dashboard widgets
Unit TestingIntegrated in each product with code coverage analysis
Entry PricingC/C++test Individual from $35/month billed annually

Key Features

Static analysis engine

Parasoft’s static analysis does more than simple pattern matching. The engine supports three analysis approaches:

  • Control flow analysis models all possible execution paths including branches, loops, and exception handling
  • Data flow analysis tracks variable states along execution paths to detect null pointers, division by zero, memory leaks, and uninitialized variables
  • Pattern-based analysis matches code against known bug patterns and coding standard violations

C/C++test ships with over 2,500 rules. Teams can select from three tunable modes: Fast (quick feedback, fewer findings), Standard (balanced), and Aggressive (deep analysis, more results). Compared to Coverity, which focuses on deep interprocedural dataflow analysis across 22+ languages, Parasoft’s Aggressive mode performs similar interprocedural analysis but is limited to C, C++, Java, and C#/.NET.

Safety-critical compliance

This is Parasoft’s core differentiator. The compliance workflow covers:

StandardIndustrySupport level
ISO 26262AutomotiveTUV SUD certified
IEC 61508Functional safetyTUV SUD certified
DO-178C (DAL-A)Aerospace / defenseTool qualification kit
IEC 62304Medical devicesTool qualification kit
EN 50128RailTool qualification kit
ISO 21434Automotive cybersecurityCompliance pack
MISRA C/C++Embedded systemsFull rule coverage
AUTOSAR C++14AutomotiveFull rule coverage
CERT C/C++/JavaSecurityFull rule coverage
CWE / OWASPApplication securityFull rule coverage

The tool qualification kits automate much of the documentation burden. For DO-178C, this means generating the verification evidence required for DAL-A certification without manually assembling traceability matrices.

What TUV SUD certification means
TUV SUD certification confirms that Parasoft C/C++test has been independently assessed as suitable for use in safety-critical development processes. This does not mean your code is automatically compliant. It means the tool itself meets the requirements to be used as part of a compliant development workflow.

AI-powered analysis

Parasoft has added AI capabilities across its product line:

  • Violation prioritization ranks static analysis findings by risk and impact, helping teams focus on the most critical issues first
  • Remediation suggestions give contextual guidance for fixing violations, including natural language explanations
  • Unit test generation creates test cases for Jtest and C/C++test with AI assistance
  • Documentation assistant generates compliance documentation from analysis results

RuleWizard

RuleWizard is a visual editor for creating custom static analysis rules. Teams can define project-specific coding standards or organization-specific patterns without writing rule code. Rules created in RuleWizard run alongside the built-in 2,500+ checkers.

This is useful for teams that need to enforce internal coding guidelines beyond what industry standards cover, or for creating project-specific checks that match unusual code patterns in legacy systems.

CI/CD and IDE integration

Parasoft integrates into development workflows through:

  • IDEs: Eclipse, IntelliJ IDEA, Visual Studio, and VS Code
  • CI/CD: Jenkins, Azure DevOps, GitLab CI/CD, GitHub Actions
  • Build systems: Make, CMake, Gradle, Maven, MSBuild
  • Reporting: DTP (Development Testing Platform) aggregates results across tools and projects

Use Cases

Automotive software development

Teams building ADAS, infotainment, or ECU firmware use C/C++test with MISRA, AUTOSAR, and ISO 26262 rule sets. The TUV SUD certification simplifies audits and the qualification kit generates traceability documentation.

Aerospace and defense

DO-178C DAL-A compliance requires rigorous verification evidence. Parasoft’s tool qualification kit automates the process of demonstrating that the static analysis tool itself meets the standard’s requirements, a prerequisite for using any automated tool in the certification workflow.

Medical device software

IEC 62304 mandates specific verification activities for medical device software based on safety classification. C/C++test maps its analysis capabilities to IEC 62304 requirements and generates the evidence documentation.

Enterprise Java and .NET

Jtest and dotTEST serve enterprise teams that need to enforce OWASP, CERT, and CWE standards in Java and .NET applications. While these products are less differentiated than C/C++test in the general SAST market, they offer the advantage of a unified reporting platform through DTP.

Strengths & Limitations

Strengths:

  • Deepest compliance workflow in the SAST market, with TUV SUD certification and qualification kits for five safety standards
  • Over 35 years of focused development in static analysis and automated testing since 1987
  • Bundles static analysis, unit testing, and code coverage in each product — unlike most SAST tools that require separate testing frameworks
  • RuleWizard for custom rule creation without coding
  • Strong in automotive, aerospace, medical device, and embedded verticals

Limitations:

  • Three separate products for three language families; no single tool covering all languages
  • Narrower language coverage compared to multi-language SAST tools like Checkmarx (30+ languages) or Semgrep (30+ languages)
  • Enterprise pricing requires sales engagement for Essentials and above
  • The tool qualification and compliance features add complexity that general application security teams may not need
  • Less visibility in Gartner Magic Quadrant for AST compared to leaders like Coverity and Checkmarx

Getting Started

1
Choose the right product — Select C/C++test for C/C++ code, Jtest for Java, or dotTEST for C#/.NET. Each product bundles static analysis, unit testing, and code coverage.
2
Install the IDE plugin — Install the plugin for your IDE (Eclipse, IntelliJ, Visual Studio, or VS Code). Configure the compiler and build settings so Parasoft can parse your codebase accurately.
3
Select compliance standards — Choose the applicable rule sets (MISRA, AUTOSAR, CERT, CWE, OWASP) based on your industry requirements. Use the pre-built compliance packs for ISO 26262, DO-178C, or IEC 62304 if applicable.
4
Integrate into CI/CD — Add Parasoft analysis to your build pipeline using the CLI or CI/CD plugins. Results flow to the DTP dashboard for centralized reporting and trend tracking.

How Parasoft Compares

Parasoft targets a specific niche in the SAST market: teams that need compliance-certified tooling for safety-critical software development. For general-purpose application security, tools like Semgrep, SonarQube, or Checkmarx cover more languages and may be faster to adopt. For deep C/C++ analysis without the compliance overhead, Coverity or Klocwork are the primary alternatives.

Where Parasoft wins is when the development process itself requires certified tools and automated compliance documentation. If your organization builds software under ISO 26262, DO-178C, or IEC 62304, Parasoft’s qualification kits and TUV certification directly reduce the audit and certification burden.

Best for
Engineering teams building safety-critical software in automotive, aerospace, medical devices, and rail — where compliance with standards like ISO 26262, DO-178C, and IEC 62304 requires certified development tools and automated compliance documentation.

Frequently Asked Questions

What languages does Parasoft support for static analysis?
Parasoft offers three separate static analysis products organized by language: C/C++test for C and C++ code, Jtest for Java, and dotTEST for C# and .NET applications. Each product bundles static analysis with unit testing and code coverage capabilities.
Is Parasoft certified for safety-critical compliance standards?
Yes. Parasoft C/C++test is TUV SUD certified for compliance with ISO 26262 (automotive) and IEC 61508 (functional safety). It also provides tool qualification kits for DO-178C DAL-A (aerospace), IEC 62304 (medical devices), EN 50128 (rail), and ISO 21434 (automotive cybersecurity).
How much does Parasoft cost?
Parasoft C/C++test Individual plan starts at $35/month billed annually, which includes control flow analysis, data flow analysis, pattern-based analysis, and custom rule creation. The Essentials plan adds compliance standard verification (MISRA, CERT, CWE, AUTOSAR) and requires a demo request. Enterprise pricing is custom and includes automated testing, safety-certified toolchains, and unified analytics.
How does Parasoft compare to Coverity?
Both are strong choices for C/C++ static analysis in safety-critical environments. Parasoft C/C++test bundles static analysis, unit testing, and code coverage in one product with TUV-certified compliance kits. Coverity focuses on deep interprocedural dataflow analysis across 22 languages. Parasoft has a stronger position in automotive and aerospace compliance workflows, while Coverity is recognized as a Gartner Magic Quadrant Leader for AST.
Does Parasoft integrate with CI/CD pipelines?
Yes. Parasoft integrates with Jenkins, Azure DevOps, GitLab CI/CD, and GitHub. Analysis can be triggered as part of the build pipeline, with results reported to the DTP (Development Testing Platform) for centralized dashboards and compliance tracking.
What is RuleWizard?
RuleWizard is Parasoft’s visual rule editor that lets teams create custom static analysis rules without writing code. Teams can define organization-specific coding standards, project-specific patterns, or industry-specific checks beyond the 2,500+ built-in rules.